設計がコードになる
AIネイティブなシステム設計プラットフォーム
Beyond Entityは、システム設計をAIとIDEが直接実行する入力値に変えるプラットフォームです。設計はもはや参考資料ではなく、コード生成のためのSingle Source of Truthです。
What is Beyond Entity
システム設計を実行可能な形式に構造化し、AIとIDEが直接使用できるようにするプラットフォーム。Requirement → Design → Code。
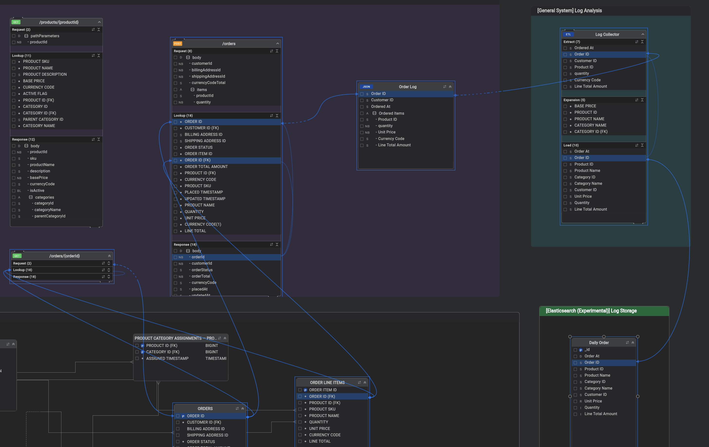
実行のためのビジュアル設計
ERDのようなUIで設計を視覚的に作成しますが、成果物はAIが直接読み取れる構造化されたシステム定義です。

ブランチベースのシステム設計
設計はGitブランチと1対1で対応します。Feature、Dev、Releaseブランチごとに独立した設計が存在し、ブランチが変われば設計も変わります。



なぜBEの設計がAIに有効なのか
既存のツールはフローを説明しますが、Beyond Entityはデータの接続と変換を定義します。この違いがAIコード生成の精度を決定します。
実行可能なERD
AIコンテキストにコンパイルされるビジュアルモデルです。単なる図ではなく、厳密なシステム定義です。

属性レベルのリネージ
ソースから宛先までデータ要素を追跡します。変換ロジックを明示的に定義して、AIが理解できるようにします。
プロセッサロジック
「注文ログ」から「販売テーブル」まで。変換を定義すれば、AIがSQLとコードを作成します。

AIコンテキスト
AIコーディングアシスタントの頭脳となる統合カタログです。

配信オプション
チーム向けのSaaS。企業向けのPaaSおよびオンプレミス。
ホスト型クラウド
開始するための最速の方法。定期的な更新を伴う完全マネージド、マルチテナント、セキュアなクラウド展開。
専用テナント
テナントごとの専用インスタンス、カスタムドメイン、およびID、Git、データベースとの統合。
オンプレミス / プライベート
独自のAWS/GCP/Azureまたはデータセンターに展開します。内部セキュリティ、SSO、ネットワークポリシーと統合します。
開発者のために構築。
Company Name: Beyond Entity Inc.
Company Address: #2291, 20F, 149, Sejong-daero, Jongno-gu, Seoul, Republic of Korea, 03186
Contact: sales@beyondentity.com